Facebook产品更新|Facebook 动态版位的单图片广告可使用更高的 4:5宽高比

-
Instagram和Facebook动态现已支持使用4:5纵向宽高比展示轮播格式的进阶赋能型目录广告
-
Instagram调研广告即将停用
-
Facebook动态版位的单图片广告使用更高的4:5宽高比
-
Meta广告报告即将迎来增强功能
-
商品标记广告现在可通过“添加目录商品”功能在Facebook进行投放
-
视频广告优化产品“互动观看”将成为网页广告主的默认归因设置
-
新功能发布:店铺插件现在可用于使用网站作为转化发生位置的广告组
#一
Instagram和Facebook动态
现已支持使用
4:5纵向宽高比格式广告
目前,Meta官方支持广告主在Instagram和Facebook动态中使用4:5(纵向)宽高比展示轮播格式的进阶赋能型目录广告(Advantage+Catalog Carousel Ad)。此前,这类广告仅限使用1:1(正方形)的宽高比。

常见问题Q&A
-
如果动态显示的第一张轮播图卡中的商品图片为4:5或纵向宽高比,则整个广告中的所有图卡都将应用4:5的宽高比 -
如果动态显示的第一张轮播图卡中的商品图片为1:1的宽高比,则整个广告中的所有图卡仍将应用1:1的宽高比
2、图片必须正好是4:5才能触发新的展示机制吗?
3、你们为何要推出这一新的纵向宽高比?
4、对于我应该利用电商管理工具中的哪项设置来确保提供最佳的广告体验,你们有什么建议吗?
答:对于大多数使用纯色背景的目录商品图片,且没有另行添加创意元素(例如贴图、效果框和叠加元素)的广告主,我们建议选择第一个(默认)选项,即“用图片填充边框”。这样,我们便能适当地扩展和裁剪图片,从而充分利用这一更具沉浸感的纵向展示空间。
5、我可以设置第一张展示的图卡吗?
#二
Instagram调研广告即将停用
Meta官方自10月21日起开始停用Instagram调研广告(Polling Ad),预计到11月4日将完全停用此广告。随着这项举措的推行,广告主逐步将无法新建带投票贴图的Instagram快拍广告或者编辑这类现有广告。对于广告停用前在广告管理工具中创建的带投票贴图的Instagram快拍广告,它们将可以在设定的投放期内继续投放而不受影响。
常见问题Q&A
答:对于广告停用前在广告管理工具中创建的带投票贴图的Instagram快拍广告,它们将可以在设定的投放期内继续投放而不受影响。
#三
Facebook动态版位的单图片广告
使用更高的4:5宽高比
Meta官方除了为Facebook动态版位的单图片广告推出更高的4:5宽高比外,Meta官方现在将更新关于广告宽高比的指导意见,主动建议广告主今后在Facebook动态版位投放单图片广告时,一律采用这种新的4:5纵向格式(取代之前的1:1正方形格式)作为新的最佳实践。
推出这一更高的创意尺寸后,广告主将可以创建更大幅的广告,为消费者打造沉浸感更强的观看体验;此外,这一变更也使得Meta旗下平台各版位对宽高比的要求变得更加统一,从整体上精简了广告主的创意策划流程。对于使用相同图片素材在Facebook动态版位投放的单图片广告,素材以4:5宽高比显示的广告获得的点击率比以1:1宽高比显示的广告平均要高2.2%。

常见问题Q&A
答:目前,所有在Facebook动态版位投放单图片广告的广告主都可以选择使用更高的4:5宽高比图片创建广告。
答:此次变更仅涉及Facebook动态版位的单图片广告,因为Facebook视频广告和Instagram广告原本已经支持使用4:5宽高比的创意。
答:是的。从2024年9月开始,移动版和桌面版Facebook动态均支持投放采用这种新的4:5(纵向)宽高比的单图片广告。
#四
Meta广告报告即将迎来增强功能
Meta官方在广告报告中推出了账户成效分析功能,提供关于广告表现和创意趋势的全面分析数据,希望借此帮助广告主更高效地查看和分析整个广告账户的营销活动和创意表现。
#五
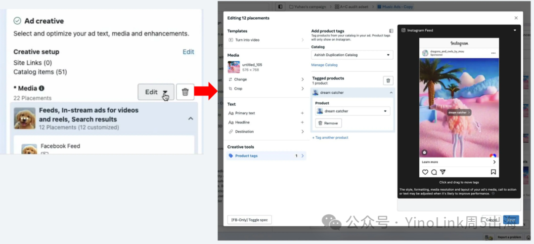
商品标记广告现在可通过
“添加目录商品”
功能在Facebook投放
自2024年10月28日起,Meta官方将启用一项替代选项,让广告主可以通过进阶赋能型素材中的“添加目录商品”功能投放商品标记广告。
当广告主在创意工具中添加或编辑广告商品标记时,系统可能会提示选择启用进阶赋能型素材中的“添加目录商品”功能,以方块形式展示商品。此优化选项让广告主能够通过“添加目录商品”体验来展示商品标记。与只能在Instagram投放的商品标记广告不同,“添加目录商品”功能在Instagram和Facebook动态版位均可使用。此功能支持在主素材下方以方块形式展示多款商品,而不是将商品显示为素材上的提示条。


常见问题Q&A
答:商品标记和添加目录商品功能有着天然的协同增效作用。二者的功能相似,都是在广告创意中附加目录商品,并且对广告表现的提升作用也相似,都是提高参与互动度和转化量。通过“添加目录商品”功能投放商品标记广告的选项还可为广告主提供另一项好处,那就是增加广告在Facebook和Instagram版位的展示机会。商品标记广告此前仅可在Instagram版位投放。
答:使用“添加目录商品”功能有诸多好处:(1) 改善版位自动分配,因为这项功能在Facebook和Instagram均可使用;(2)取得比不支持购物的广告更出色的表现;以及 (3) 格式多样化。有些人可能更喜欢此优化选项提供的类似“精品栏”格式的体验,在主素材下方展示多款商品。不过,您也可能更喜欢仅在Instagram中可用的原有提示条格式,这种格式可以更精确地展示创意中的特定商品,并且保留了广告原始的单素材格式。如果您更喜欢这种格式,也可以切换回原来的“商品标记广告”体验。
答:当您在创意工具中添加或编辑广告商品标记时,系统可能会提示您选择启用进阶赋能型素材中的“添加目录商品”功能,以方块形式展示商品。提示显示如下:“已启用添加目录目录商品美化功能。我们会把推荐商品作为互动性方块显示在你选定的创意下面。你可以在进在进阶赋能型素材中预览或编辑这项美化功能。”
除非您采取行动拒绝遵循这一提示做法,否则此优化选项将默认通过“添加目录商品”体验展示商品标记。与只能在Instagram投放的商品标记广告不同,“添加目录商品”功能在Instagram和Facebook动态版位均可使用。此功能支持在主素材下方以方块形式展示多款商品,而不是将商品显示为素材上的提示条。
您可以通过选择“编辑优化目标”,拒绝遵循这一提示,并通过在进阶赋能型素材中关闭“添加目录商品”功能,切换回之前仅支持Instagram的商品标记提示条体验。您可以像之前一样,在“创意工具”中添加和编辑特定的商品标记。如果您不采取任何行动(例如,不选择“编辑优化目标”),系统将默认以方块而非提示条的形式展示广告。
#六
视频广告优化产品“互动观看”
将成为
网页广告主的默认归因设置
Meta官方在广告管理工具中推出了互动观看归因的改良版,借助它,广告主可以更好地优化Meta视频广告的表现。广告主只需在新建广告的过程中选择“互动归因”即可使用。在2023年9月27日之前创建的现有广告仍将继续使用此解决方案的最初版本。
互动观看是Meta官方在去年早些时候推出的一项归因设置,当可跳过的视频广告播放时间达 10 秒或者整条视频广告播放了至少 97%(如果视频不到 10 秒),且用户在观看视频后 1 天内采取了操作,此事件就会计入互动观看转化次数。互动观看归因仅可追踪网站转化,支持使用“销量”、“潜在客户”和“互动”目标。

常见问题Q&A
-
以相同预算获得更多成效。 -
更好地了解视频广告的表现。 -
更深入地认识客户在完成转化前所采取的操作。
2、对于同时包含静图和视频素材的广告,广告主能否在广告创建流程中选择“互动观看”?
答:虽然互动观看归因仅适用于视频广告,但如果广告同时包含静图和视频素材,广告主也可以在广告创建流程中选择“互动观看”。如果为这类广告选择了互动观看归因,这种归因方法将帮助广告主发掘最有可能完成与广告主目标相关的互动和转化操作的用户。广告中的静图素材将采用常规优化策略。
#七
店铺插件现在可用于使用网站
作为转化发生位置的广告组
自2024年10月23日起,选择“销量”目标且使用网站作为转化发生位置的广告可以使用一项新的店铺网点功能,即店铺插件。在此之前,店铺插件仅可在全渠道广告Beta测试版中,用于选择“销量”目标且使用网站和实体店作为转化发生位置的广告。

常见问题Q&A
答:店铺插件是一款新的插件,可在广告标题、描述和行动号召按钮下方以水平滚动格式展示离用户最近的店铺网点。这些店铺信息均从广告客户的实体店公共主页架构中提取而来。
用户在点击插件后,将会在动态页面看到一个底部弹窗,弹窗中将显示静态地图图像和店铺地址。然后,用户可以在他们的本地地图应用中导航到店铺地址,或者前往您在Facebook的实体店公共主页。
答:任何拥有实体店公共主页架构的人都可以使用店铺插件。
要使用店铺插件,您应选择“销量”作为广告目标,将转化发生位置设置为“网站”或“网站和实体店”,并添加移动版Facebook动态版位。
-
点击“高级预览”或“进阶赋能型素材美化”,进入“高级预览”页面。然后,选择“进阶赋能型素材”,在这里,您可以选择启用网点管理工具。 -
或者,您可以点击“广告创意”下方的“素材”,进入“设置你的素材”页面,选择“优化”,然后启用“网点管理工具”。
3、店铺插件支持哪些广告格式?
答:对于单图片广告格式,仅在广告组使用网站或网站和实体店作为转化发生位置时可使用店铺插件。对于单视频广告格式,仅在广告组使用网站和实体店作为转化发生位置时可使用店铺插件。

抱团交流
一个集大神卖家与逗趣同行于一体的交流群,扫码添加客服微信(备注“进群”哦)。
目前100000+人已关注加入我们
下一篇:亚马逊2025新卖家招募开启,全球站点全面开放助力中国卖家出海!
上一篇:抓紧自查!国人卖家严抓侵权,波及蜡烛灯、水杯、清洁器等产品!
文章为作者独立观点,不代表AMZ520立场。如有侵权,请联系我们。
