除美国站外,已扩展到了亚马逊欧洲9国和加拿大站!2024年亚马逊商业责任保险新规解读
前言
在跨境电商的舞台上,亚马逊一直占据着重要的地位。而 2024 年,亚马逊的商业责任保险新规如同一场风暴,席卷了众多卖家。
今天,就让我们深入解读这一新规,探讨其对跨境卖家的深远影响以及应对之策。
PART01
新规来袭,站点拓展
PART02
未投保后果,不容小觑
PART03
风险骤增,卖家何去何从
PART04
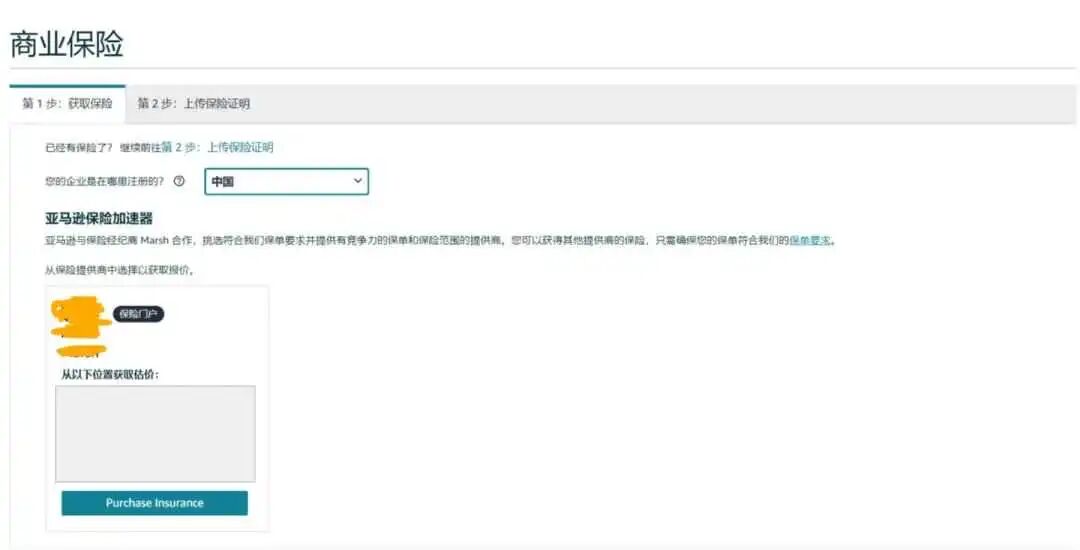
保险要求,严格规范
PART05
未投保后果,不容小觑
在亚马逊商业责任保险新规的浪潮下,跨境卖家们必须高度重视,积极应对。投保商业责任保险不仅是满足平台要求的必要举措,更是保护自身利益、降低风险的重要手段。只有做好充分的准备,才能在跨境电商的海洋中稳健前行。
如需了解更多商业保险知识,请联系沙之星跨境客服:shazhixing09,或者扫描下方二维码添加好友,加入亚马逊保险交流群~

 
 抱团交流
一个集大神卖家与逗趣同行于一体的交流群,扫码添加客服微信(备注“进群”哦)。
 
                                                目前100000+人已关注加入我们
 
                                                       
                                                       
                                                       
                                                       
                                                       
                                                       
                                                       
                                                       
                                                       
                                                       
                                                       
                                                下一篇:独家!《电商平台“仅退款”调查报告》发布 或改变电商平台规则和历史进程
文章为作者独立观点,不代表AMZ520立场。如有侵权,请联系我们。
 
                                     
      
      
      
      
      
     
 
                                  
				